Перечень информации о пациенте для передачи данных в ЦИСЗ

1. Информация о пациенте в карточке пациента (картотека пациентов).

1.1. Общая информация о пациенте:

Заполняются личные данные пациента: ФИО, пол, дата рождения, дееспособность и анонимность.

Дееспособность устанавливается по умолчанию «да». Статус «нет» указывается для недееспособных пациентов.

Обратите внимание! 

Включение признака анонимности доступно по настройке в системном меню картотеки.

Анонимность указывается, если для пациента заполняется информация на условиях анонимности без подтверждения личности.

1.2. Прикрепление пациента. 

Заполняется информация о прикреплении пациента к поликлинике.

Обратите внимание! 

В случае смерти пациента, в информации о регистрации должна быть указана дата снятия с причиной «4. Умер».

1.3. Паспортные данные, адресная информация и контакты.

Заполняются: 

  • личные данные пациента – место рождения, личный (идентификационный номер), серия и номер свидетельства о рождении
  • адресная информация – адрес места жительства и адрес места регистрации
  • данные документа, удостоверяющего личность - вид документа, удостоверяющего личность, серия и номер, кем и когда выдан, срок действия
  • контакты - адрес электронной почты и мобильный телефон.

1.4. Занятость. 

В занятости указываются места работы и места обучения пациента.

Обратите внимание! 

Чтобы разделить организации по местам работы и местам обучения необходимо в справочнике Категории организаций (Справочники / Организации / Категории организаций) добавить категории с признаком “место работы” или “место обучения”, или для каждой уже созданной категории указать этот признак.

Кроме того, для каждой организации общего списка организаций должна быть указана соответствующая категория. Для организации можно более одной категории.

Если для пациента указана в занятости организация с категорией с признаком “место работы”, она будет относится к местам работы, если с признаком “место обучения” – к местам обучения.

При добавлении занятости для пациента можно выбрать нужную категорию организации.

Обратите внимание! 

Для профессии мест обучения должна быть задана связь значений МИС и ЦИСЗ. Связь задается в справочнике Связь с ЦИСЗ (Администрирование (медицина) / Связь с ЦИСЗ / Справочники)

В первой колонке первой таблицы нужно в списке найти справочник “Кем является пациент (дошкольник, ученик или студент)” (можно отсортировать список по наименованию).

Во второй колонке выбрать нужно выбрать справочник “Кем является пациент”.

Во второй таблице, в первой колонке отображаются нормативные значения профессий для места обучения. Во второй колонке нужно выбрать значения справочника должностей МИС, которые соответствуют значениям ЦИСЗ (можно выбрать несколько значений для одного значения ЦИСЗ).

1.5. Принадлежность к контингентам.

При наличии, для пациента должна быть указана инвалидность или, для пациентов до 18 лет, – степень утраты здоровья.

Должна быть заполнена информация об инвалидности в блоке Инвалидность и о документе, подтверждающем инвалидность (наименование документа, серия и номер, дата начала и дата окончания действия (при наличии).

1.6. Обработка персональных данных.

Должна быть указана информация о наличии и дате получения согласия на обработку персональных данных.

Обратите внимание! 

Заполнение обработки персональных данных доступно по настройке в системном меню картотеки.

2. Информация о пациенте в амбулаторной карте пациента пациента.

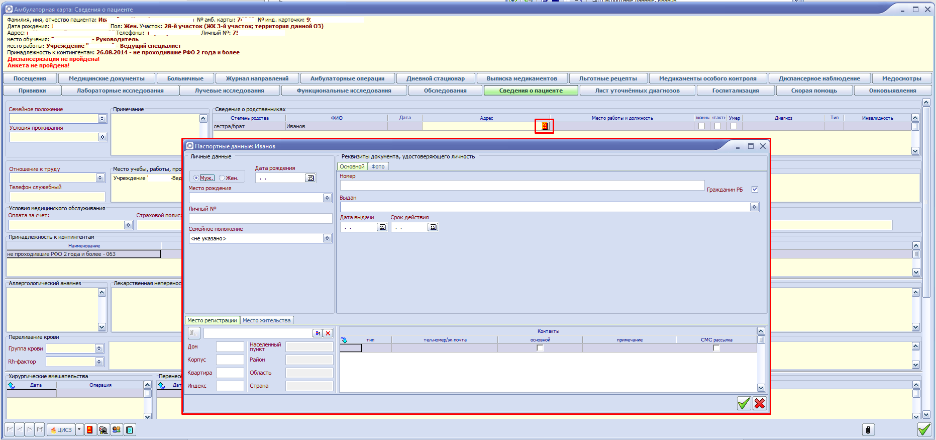
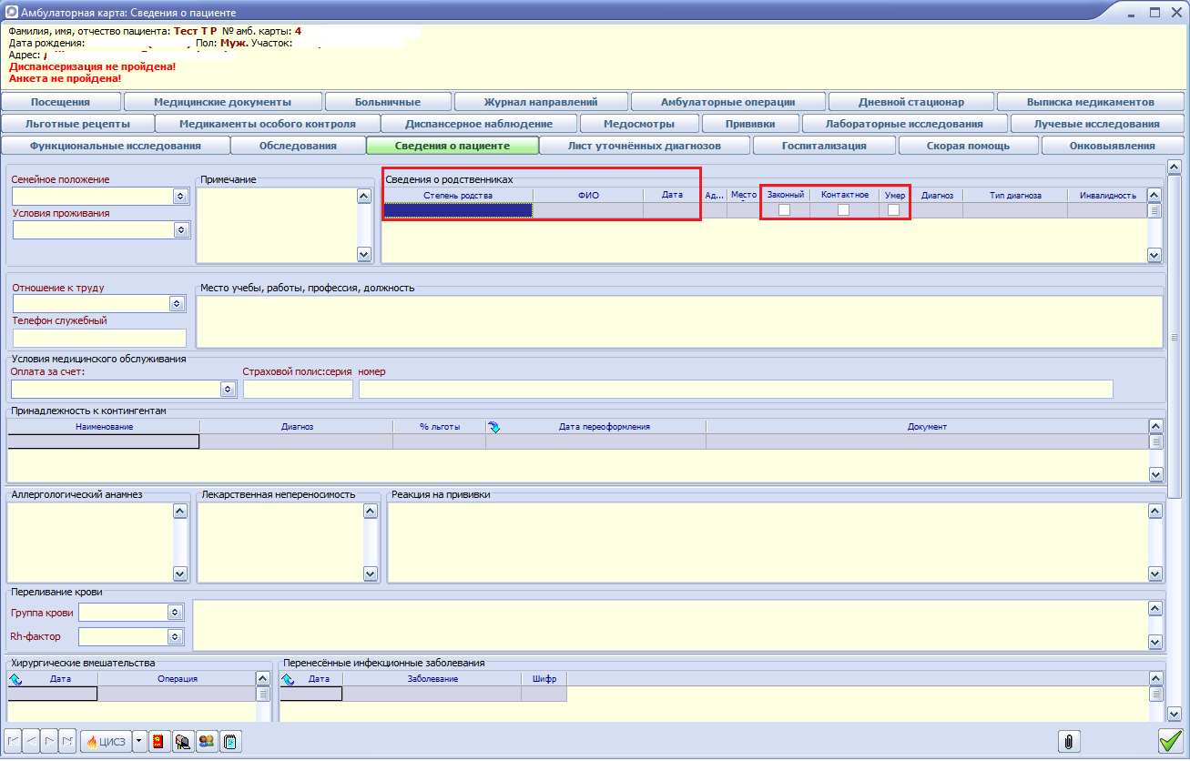
2.1. Сведения о родственниках.


Информация заполняется в сведениях о пациенте амбулаторной карты. 

2.1.1. Для родственника в списке указывается общая информация о родственнике:

Заполняются:
• ФИО и дата рождения, степень родства с пациентом
• при необходимости, указываются признаки – родственник является законным представителем или контактным лицом пациента
• при необходимости, указывается признак смерти родственника


2.1.2. Для родственника указывается личная, контактная информация и паспортные данные: 

Заполняются: 

  • личные данные родственника – дата и место рождения, личный (идентификационный номер), семейное положение
  • адресная информация – адрес места жительства и адрес места регистрации
  • данные документа, удостоверяющего личность (обязательное заполнение) - вид документа, удостоверяющего личность, серия и номер, кем и когда выдан, срок действия
  • контакты - адрес электронной почты и мобильный телефон.


2.1.3. Для родственника указывается информация о семейном анамнезе (наличие у родственника наследственного заболевания и тип заболевания):

2.1.4. А также, при наличии – информация об инвалидности родственника.

Заполняется: 

  • серия и номер, дата начала и окончания действия, кем выдан документ, подтверждающий инвалидность родственника 
  • указывается группа инвалидности.



2.2. Группа крови и резус-фактор

Информация заполняется в сведениях о пациенте амбулаторной карты.

Для пациента указывается информация о группе крови и резус-факторе. 

2.3. Уточненные диагнозы.

Список уточненных диагнозов отображается на листе уточненных диагнозов амбулаторной карты.

Диагнозы в список попадают автоматически после регистрации через дневник врача или посещение.


В ЦИСЗ передается информация об уточненном диагнозе, указанном в дневнике врача или анкете.


2.4. Рецепты.


Список выписанных рецептов отображается на вкладках Выписка медикаментов, Льготные рецепты и Медикаменты особого контроля амбулаторной карты.

В ЦИСЗ вместе с информацией о посещении передается информация об рецептах, выписанных для пациента за последние 3 месяца.

Рецепты в список попадают автоматически после регистрации через дневник врача.